Files
easy-rl/docs/chapter13/img/img6.png
David Young daa4d2ce6d Add AlphaStar paper notes
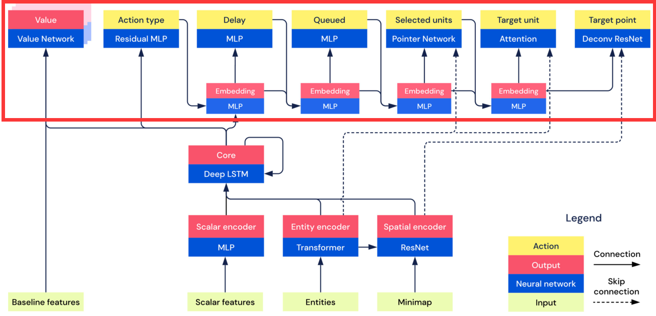
Add AlphaStar paper notes (DeepMind nature-2019)
2021-02-09 16:38:55 +08:00

201 KiB
1303x629px