This website requires JavaScript.
Explore
Help
Register
Sign In
bacow
/
easy-rl
Watch
1
Star
0
Fork
0
You've already forked easy-rl
Code
Issues
Pull Requests
Actions
Packages
Projects
Releases
Wiki
Activity
Files
06521b0d31afecc656522ba89548244fe7d87258
easy-rl
/
docs
/
chapter13
/
img
/
img4.png
David Young
daa4d2ce6d
Add AlphaStar paper notes
...
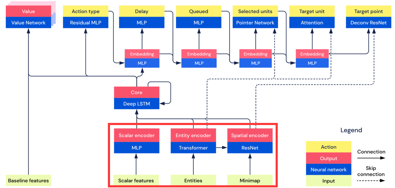
Add AlphaStar paper notes (DeepMind nature-2019)
2021-02-09 16:38:55 +08:00
202 KiB
1307x624px
Raw
History
Reference in New Issue
View Git Blame
Copy Permalink